区块链游戏开发一个月暴涨10倍,The Sandbox到底是怎样一款游戏?
本文对The Sandbox的Token经济体系、基础设施以及竞争对手进行了详细解读。
原文标题:《The Sandbox: A Decentralized Virtual Gaming World》
原文来源:hackernoon
原文翻译:0x33,0x19
2021 年 11 月 25 日,在元宇宙概念爆发之后, 去中心化虚拟游戏世界 The Sandbox 终于迎来了春天。SAND 价格 7 天暴涨 120%,30天完成10倍涨幅,生态内土地价格持续走高,按照当前 Opensea 价格显示,即使「地处偏僻」的虚拟土地价格也超过 3 个 ETH,价值超 8 万元人民币。此外, The Sandbox还获得软银加持,在今年11月获得了 软银 Vision Fund 2 领投的 9300 万美元融资。
然而随着市场的火热,不少用户在还未对该项目有了解的情况下盲目追高。为了帮助广大读者更好的了解 The Sandbox,律动 BlockBeats 推荐本篇于 2020 年 10 月发表的这篇文章,希望通过对 The Sandbox 的详细介绍、Token 经济体系、基础设施以及竞争对手分析来全面解读 The Sandbox,让大家能虚拟世界有更直观的了解。
The Sandbox 作为区块链行业的领军公司之一,一直致力于推广和开发区块链游戏。律动 BlockBeats 将在本文中介绍 The Sandbox 生态系统,这是一个去中心化的多平台多玩家的虚拟游戏世界。
The Sandbox 是一个社区驱动的平台,创作者可以通过区块链上的像素化资产以及游戏获得收益。
引言就好比物理沙盒可以锻炼、测试孩子的想象力和创造力一样,各行各业的开发者都会使用虚拟沙盒作为测试环境,配备各种工具来进行实验、测试、调试与创造如电子游戏部件等产品。
在我们的孩提时期,家里后院的沙盒是我们的第一个艺术舞台,在那里,我们会和好朋友比赛、分享奇思妙想,当然还有最重要的事情——玩耍。我们在那里用成千上万个金黄色的沙粒建造了我们的第一座山丘、洞穴、城堡和城市,再给它们浇上一大桶水,把他们变成传说中被淹没的亚特兰蒂斯。
再后来随着我们成长,后院里的沙子变成了电脑资源,婴儿围栏变成了显示屏。
当「沙盒」被区块链驱动,就不仅仅是一个玩耍和进行测试的地方了。它扩展成一个完全面向游戏的生态系统,通过区块链将世界各地的用户连接起来,打开了通往 Metaverse 的大门,在那里,玩家可以使用 The Sandbox 的代币,在「沙盒」中创建一个辉煌的数字世界。
对那些想玩游戏的人而言,The Sandbox 是一个游戏元宇宙,你既可以自己创造一个游戏,也可以玩他人创建的游戏;
对于那些有兴趣以自己喜欢的方式谋生的人而言,The Sandbox 是一个框架,在这个框架中,有编程天赋的艺术家可以利用生态系统的市场来赚钱。
The Sandbox 是一个基于以太坊区块链的去中心化虚拟游戏世界,创作者可以创作 3D 像素化资产,并将其以 NFT 的形式导入游戏中,在未来,The Sandbox 可能将会支持将真实世界的物体扫描导入到游戏中。
由于整个平台基于区块链技术,所以 The Sandbox 期望由玩家掌控整个游戏世界。
The Sandbox 元宇宙中包含多个代币。例如,LAND 是玩家可以使用 SAND 购买的地块,玩家可以在这个地块上创造一个像素化的游戏。SAND 代币可以兑换法币,玩家可以通过玩游戏、租出自己的土地、或质押自己的 SAND 代币来赚取更多的代币。
将区块链引入游戏是 The Sandbox 最主要的愿景,其中还包括:
提升玩家的安全性玩家在他们与钱包相连的账户中拥有他们的数字资产。可以使用 Metamask 登录选项访问这些账户,该选项允许使用硬件钱包,如 Ledger 和 Trezor。
它们还支持各种登录方式,比如 Facebook、 Google、 Twitter 或者常规的电子邮件登录。
真正所有权的好处玩家可以转让,交换,出售,交易,或使用他们的 NFT 无需征求 The Sandbox 或任何中央实体的同意。
数字稀缺数字分类账的存在和使用创造了透明度的证明,它标志着虚拟物品的数字副本的数量及其所有权。这保护了收藏者和所有者,也确保了物品的独特性和价值。
互操作性由于玩家的 NFT 以去中心化的方式存储在他们的钱包中,所以它们可以跨多个游戏使用。例如,玩家可以使用 Fortnite 角色来玩其他游戏,从而在平台上重用他的主要头像。玩家可以针对特定游戏定制化身的功能或视觉表示。
玩家如何通过 NFT 营利1. 通过不同的游戏按照其规则赚取代币;
2. 租出已购置的土地赚取租金收入;
3. 在 The Sandbox 市场或二级市场交易。
Voxel 通常被理解为 3D 立方体,但也可以被渲染为由 3D 扫描生成的点云模型。尽管基于 Voxel 的游戏缺乏令人惊叹的图像呈现,但他们在构建、协作和自动化方面胜过其他游戏。
再进一步研究 The Sandbox 之前,让我们先来看看 Voxel 游戏的两大巨头,「Factorio」和「我的世界」,他们为该类型游戏产业的未来奠定了基础。
FactorioFactorio 是一个关于自动化和创造的生存游戏,尤其吸引具有技术思维的人,如工程师和程序员,以及具有技术思维的人。
这个想法是建立自动化的管道,为他们的创造者做工作。大多数事情都可以手动完成,但是设置自动化会让你在游戏中更有效率。
我的世界我的世界不是自动化的,而是要利用玩家的创造力来构建玩家周围的世界。虽然我的世界里面也有自动化和编程,但没有像在 Factorio 那样重度使用。我的世界不是玩家「有」一个乐高,而是玩家就「是」一个乐高。在这个世界里,你可以模拟一个从楼梯上掉下来的盒子,但也可以模拟一个 PC 处理器及其所有组件和许多其他东西; 这完全取决于玩家的想象力和能力。牺牲高端的视觉效果来换取这种创造性的自由是一个很小的代价,因为这是大多数其他游戏完全没有的东西。
「我的世界」进入区块链的过程是通过区块链 EnjinCraft 插件发生的,该插件最终引发了关于区块链游戏的更多讨论,其中 Cryptovoxels 和 The Sandbox 在此方面开创了先河。
「我的世界」为游戏开辟了一种崭新的美学之门,将像素艺术的复古美学风格打扮成使用体素的新外套。「我的世界」拥有许多忠实的粉丝和狂热者,但社区也在寻找新的方式,使「我的世界」在过去 11 年占据统治地位之后达到其潜力的高峰。
什么是 The SandboxThe Sandbox 中内置的游戏在设计上类似于「我的世界」,并且有像 Factorio 一样编程功能,但是创建现有游戏的模仿与增强版并不是该平台的目的。制作一个与上述两款游戏有相似之处的游戏平台,但为创作者提供更好的可能性和工具,让他们 100% 的拥有自己的创作,为玩家提供参与游戏赚钱的机会,这就是 The Sandbox 的意义所在。
SAND 的持有者还可以通过一个 DAO 参与平台的管理,在这个组织中,他们可以对 The Sandbox 生态的关键决策行使投票权。作为一个玩家,你可以创建数字资产 (NFT),将它们上传到市场,然后将它们拖放到 The Sandbox 游戏制作器来创建游戏体验。
Sandbox 已经获得了超过 50 个合作伙伴,包括雅达利、 Square Enix、 Crypto Kitties 和 Shaun The Sheep,来建立一个有趣的、创造性的「Play-to-Earn」游戏平台,由玩家拥有和制作。The Sandbox 旨在将区块链引入主流游戏,通过提供真正所有权、数字稀缺性、货币化能力和互操作性等优势,吸引加密和非加密游戏爱好者。
沙盒的愿景是成为一款 3D 多人、多平台、支持区块链的游戏,有 PC,MAC 和移动版本。将于 12 月底在 Android 和 iOS 上推出,然后在 2021 年下半年推出移动版本。在上述进程结束后,所有平台都将连接在一起,所有设备的玩家将一起共享相同的游戏体验。
The Sandbox 经济生态VoxEdit: 创建 voxel 资产, 然后它们就会变成 NFT 代币,并被导入市场。
市场(Marketplace):在 VoxEdit 中创建了一个去中心化的游戏资产交易市场。
游戏制造者(Game Maker): 一个可视化的脚本工具箱,允许任何人免费构建 3D 游戏。
区块链游戏中的代币循环经济生态系统中的用户分为四组:玩家、艺术家/创造者、管理员和土地所有者。以下代币用于维护和确保循环经济。
TokenSAND 作为一个访问通行证,允许玩家玩游戏,为化身购买设备。LAND 所有者和游戏创作者可以购买游戏内土地,在上面创建游戏,并在市场上购买东西。
SAND 是一个 ERC-20 Token ,建立在以太坊区块链上,总供应量 30 亿枚 SAND。这些 Token 可以购买和质押,也可以通过玩游戏获得。
LANDLAND 提供了虚拟的「建筑场地」,用户可以通过 The Sandbox 游戏制造商创建游戏。最后的数字是 166466 LAND。LAND 销售带动了使用 SAND 对于 LAND 的需求。
GEM 和 CATALYST(宝石和催化剂)
Token 通过质押 SAND Token 铸造,艺术家可以使用这些 Token 来定义稀有和稀缺性。
资产使用免费的 VOXEDIT 3D 体素建模包允许用户创建和动画的 3D 对象,如人、动物、树叶和工具,并将它们导出到沙箱市场成为游戏资产。
艺术家支付 SAND 将资产上传到市场上。
游戏中的创造和符号经济学为了创建一个游戏,需要一块土地。拥有一块土地意味着拥有一个游戏内空间,在那里你可以创造自己的游戏。
玩家可以创建 NFT 形式的数字资产,将其上传到市场,并与游戏制造商整合到游戏中。
一块土地是 The Sandbox 中的一块数字不动产,玩家可以购买它并在其上建立体验。一旦玩家拥有了一块土地,玩家就可以在其中填充游戏和资产。多块土地可以合并成一个庄园。
总共有 166,464 块土地可供使用,这些土地将被包含在一张地图中,形成 The Sandbox 空间。
要创建资产并将其上传到商店,您需要 VoxEdit 编辑程序,以及一个帐户和一个虚拟钱包。其他 Token 类型 (GEM 和 CATALYST) 定义了资产等级、稀缺性和属性。CATALYST 为 NFT 增加了可用 GEM 填充的空座。CATALYST 的质量越高,你的资产就会有越多的空座。
用户可以通过以下方式将他们在平台上的时间货币化,保留 95% 的 SAND 作为收益分成:
1、出售资产:用户可以在市场上作为 NFT 创建和出售资产。
2、拥有一块土地:在土地出售中购买一块土地。玩家可以租借或填充内容来增加土地的价值。
3、在游戏制作人的基础上创建游戏:在玩家拥有的土地上使用游戏制作人创建游戏并从中获利。
通过使用 ERC-1776 标准,The Sandbox 允许平台用户在以太坊区块链上发起交易,交易 Gas 费用由平台支付,优化了整体用户体验。The Sandbox 平台采用了一种收费模式,即所有交易价值的 5% 来自市场交易费用。其余 95% 的交易价值来自土地销售、溢价非融资销售和认购服务。总共有 26.50% 的 SAND 交易量回到了基金会。计算公式为:5% x 50% + 95% x 25% = 26.50%
而基金会支持 The Sandbox 生态系统,提供资助以激励平台上的高质量内容和游戏制作。截至本文撰写之时,该基金会已经资助了 15 个游戏项目,并授权 100 名艺术家制作 NFT。
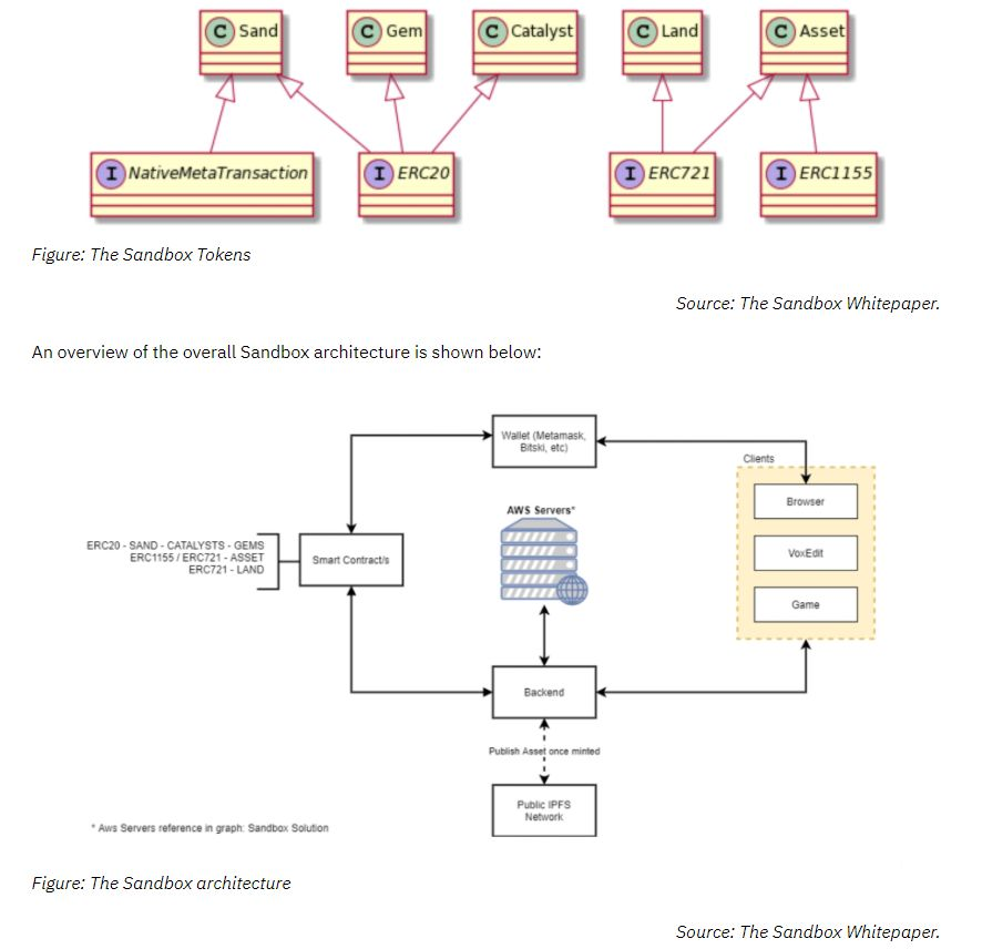
The Sandbox 平台目前仅在以太坊上运行,以太坊用于记录 Token 的所有权,并允许所有者不受限制地转让、出售或使用 Token 。IPFS 用于存储资产的所有相关信息,并确保在没有相应所有者的许可下不能更改这些信息。ERC-20 标准用于 SAND、GEM 和 CATALYST Token ,而 ERC-1155 和 ERC-721 标准用于土地和资产的储存和交易。
Aavegotchis 是生活在以太坊区块链上的加密收藏品,由流行的区块链游戏中使用的 ERC721 标准支持,如 Cryptokitties、Axie Infinity 和 Cryptovoxels。Aavegotchi 拥有三种属性,这三种属性决定了它们在 Aavegotchi 世界中的整体价值和稀缺性——附属股权、特性和可穿戴设备。
DecentralandDecentraland 是一个由以太坊区块链提供动力的去中心化虚拟现实平台。在去中心化和平台中,用户可以创建、体验他们的内容和应用,并将其货币化。
Decentraland 空间内有限的、能跨越穿梭的 3D 虚拟空间被称为「土地」(LAND),是在以太坊智能合约中维护的不可替代的数字资产。土地被划分为好几块,通过笛卡儿坐标进行辨识。这些土地快永久归社区成员所有,并使用 Decentraland 公司的加密货币 MANA 购买。这让用户可以完全控制他们创建的环境和应用程序,可以是静态的 3D 场景,也可以是更具交互性的应用程序或游戏。
Enjin集成 Minecraft。探索由世界各地有才华的开发者和有远见的公司开发的开挖矿平台创性游戏、应用程序和项目。使用你所熟悉和喜爱的游戏开发工具来打造具有先进设计、智能增长和更好盈利能力的区块链游戏。
Axie InfinityAxie Infinity 是一个关于收集和饲养幻想生物的游戏,名为 Axie。虽然属于同一物种,但每个 Axie 有自己独特的外观和能力。
结论尽管 The Sandbox 也有竞争对手,但这个生态系统提供了许多创造和互动游戏的机会,也允许玩家在不同的平台上与朋友一起玩。需要再次强调的是,这不是一个通过区块链让你致富的故事,而是一个技术开启新的和令人兴奋的可能性的故事。
- 免责声明
- 世链财经作为开放的信息发布平台,所有资讯仅代表作者个人观点,与世链财经无关。如文章、图片、音频或视频出现侵权、违规及其他不当言论,请提供相关材料,发送到:2785592653@qq.com。
- 风险提示:本站所提供的资讯不代表任何投资暗示。投资有风险,入市须谨慎。
- 世链粉丝群:提供最新热点新闻,空投糖果、红包等福利,微信:juu3644。

路安



