RWA代币化技术解析:当前有哪些解决方案?
原文标题:《现实世界资产 (RWA) 代币化机制的技术解析》
原文来源:Aquarius
代币化的现实世界资产(RWAs)是记录在区块链上的数字代币,代表对实体或无形资产的所有权或法律权利。代币化的范围涵盖了广泛的资产类别,包括房地产(住宅、商业物业和房地产投资信托基金 REITs)、商品(黄金、白银、石油和农产品)、艺术品和收藏品(高价值艺术品、稀有邮票和陈年葡萄酒)、知识产权(专利、商标和版权)以及金融工具(债券、抵押贷款和保险单)。
通过实现部分所有权,代币化提高了资产的流动性,使曾经仅限于高净值个人和机构投资者的投资机会更加大众化。区块链的不可篡改账本确保了透明的所有权记录,降低了欺诈风险;同时,在去中心化交易所交易的代币化资产带来了前所未有的市场可及性和效率。

根据麦肯锡的分析,预计到 2030 年,各类代币化资产(不包括加密货币和稳定币)的市场总市值将达到约 2 万亿美元,悲观情况下为 1 万亿美元,乐观情况下可达 4 万亿美元。这些估算不包括稳定币(包括代币化存款、批发稳定币和中央银行数字货币 CBDCs),以避免重复计算,因为这些工具通常在代币化资产交易结算中用作现金支付工具。

当前体系
现实世界资产的代币化是指通过区块链或类似分布式账本以数字代币的形式表示链下资产的所有权。这一过程将资产的特性、所有权以及价值与其数字形式连接起来。代币作为一种数字持有工具,使其持有人能够主张对基础资产的所有权。
历史上,物理持有证书被用来证明资产的所有权。虽然有用,但这些证书易受盗窃、遗失、伪造和洗钱的威胁。20 世纪 80 年代,数字持有工具作为一种潜在解决方案开始出现。然而,受限于当时的计算能力和加密技术,这种工具未能实现。相反,金融行业转向集中化的电子登记系统来记录数字资产。尽管这些无纸化资产带来了一定的效率提升,但其集中化性质需要多个中介机构的参与,反而引入了新的成本和低效问题。
基于分布式账本技术的系统

分布式账本技术(DLT)的发展使重新审视数字持有证券或代币的概念成为可能。
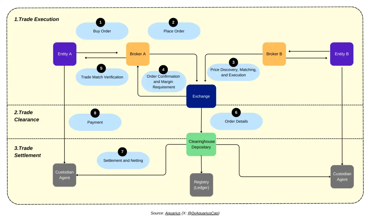
DLT 由一系列协议和框架组成,使计算机能够在网络中提议和验证交易,同时保持记录的同步性。通过分散记录保存的方式,这项技术将责任从单一的中央权威机构转移出去。这样的去中心化降低了行政负担,并减少了依赖中心实体所带来的系统故障风险,从而使系统更加具有弹性(见图 1)。
这些图表比较了传统系统和基于 DLT 的系统之间的交易流程。图 1 展示了当前系统中多个中介机构如何处理交易执行、清算和结算。图 2 则展示了基于 DLT 的系统如何通过单一共识机制简化这些流程。
去中心化解决方案

区块链是一种分布式账本技术,通过去中心化的计算机网络运行。代币可以在两种类型的区块链上发行:私有许可链和公共无许可链。
私有许可链(如 Ripple)由一个中心实体控制,并限制特定用户的访问,形成一个受控的生态系统。公共无许可链(如 Ethereum)则无需中央权威机构控制,向所有用户提供开放访问权限。当代币在公共无许可链上发行时,可以与去中心化金融(DeFi)协议(如去中心化交易所)集成,从而提升其实用性和价值。
区块链的选择——无论是私有受控环境还是公共开放网络——决定了代币发行方能够保持的控制程度。与私有许可链相比,公共无许可链赋予发行方更少的控制权。区块链架构的选择应与发行方的目标及代币的预期功能相一致。
资产代币化的一个关键优势是通过智能合约实现自动化。智能合约是区块链上的程序,当双方满足特定条件时便会执行。这些合约自动化了金融交易和行政任务,减少了人工工作和中介的需求。通过消除对手方风险,这种自动化使操作更加高效和安全,从而实现更快速且成本更低的转账。
代币化方法
现实世界资产的代币化传统上采用一种简单的二元分类:资产要么被代币化,要么没有被代币化。然而,随着我们进入数字资产时代,这种过于简单的视角已不再适用。一种更细致的方式是通过资产的两个关键属性进行分析:其表现形式和所有权。
表现形式包括资产的经济特性——其功能、基础资产、到期日和利率。此外,所有权的验证需要一个账本,可以是链下或链上的。链下资产通过物理证书(如持有债券)或无纸化形式(如电子股票记录)来维持其权利和表现形式,这些都在法律框架下运作。而链上资产则以数字增强或数字原生的形式存在,由区块链共识机制管理。
理解数字增强资产与数字原生资产的区别至关重要。数字增强(或增强型)资产通过链下账本来保持所有权,该账本作为其安全保障,同时使用区块链代币作为数字表现形式。例如,一份股票所有权可能存在于电子账本上,但通过区块链进行代币化以提升其功能性。相反,数字原生资产(如加密货币)本质上是数字化的,其代币直接代表价值和所有权。这意味着,虽然数字增强资产的代币提供了从链下账本中主张所有权的权利,但数字原生资产的代币直接代表所有权,而不依赖任何链下组件。
在了解了资产类型和代币化的基础上,我们可以进一步探讨代币化的四种方法。这些方法的区别在于代币与其基础资产之间的直接关联程度。接下来,我们将系统地探讨每种方法,从最直接的代币与资产关系到最不直接的关系。
· 直接所有权(Direct title):在这种方法中,数字代币本身充当官方所有权记录,不再需要托管方。这种方法仅适用于数字原生资产(见图 2)。系统使用单一账本(可能是分布式账本)记录代币所有权。例如,与其发行由股份登记系统支持的代币,不如直接将登记系统代币化,使代币成为实际的所有权记录。这种精简方法消除了托管方或重复登记的需求。虽然该方法可以使用分布式账本,但登记系统本身并不一定需要是分布式的。然而,目前针对这种代币化方法的大多数资产类别的法律框架仍然有限,监管结构尚不成熟。
· 1:1 资产支持代币(1:1 asset-backed tokens):在这种方法中,托管方持有资产并发行代表该基础资产直接权益的代币。每个代币可以兑换实际资产或其现金等值物。例如,一家金融机构可以发行基于信托账户中持有的债券的债券代币,或商业银行发行由专用账户中的商业银行货币一对一支持的稳定币代币。
· 超额抵押代币(Collateralized tokens):此方法通过不同于预期表示资产或相关权益的资产作为抵押,发行资产代币。通常,为应对抵押资产价值相对于代币预期资产价值的波动,代币会被超额抵押。例如,稳定币 Tether 不仅由现金支持,还由一系列其他资产(如固定收益证券)支持。同样,也可以创建一个由商业银行债券支持的政府债券代币,或由超额抵押的相关股票组合支持的股票代币。
· 不足抵押代币(Under-collateralized tokens):这种方法发行的代币旨在追踪某资产的价值,但并未完全抵押。类似于部分准备金银行制度,维持代币价值需要积极管理部分准备金资产组合并进行公开市场操作。这是一种风险较高的资产代币形式,历史上存在失败的案例。例如,已崩盘的 Terra/Luna 稳定币没有独立资产支持,而是依赖通过供应控制算法进行的算法稳定。其他风险较低的部分抵押代币也曾被发行。

为什么选择代币化
现实世界资产的代币化主要通过分布式账本技术(DLT)实现效率提升。该技术增强了透明度,自动化了流程,降低了运营成本,消除了中介和对手方风险。与传统金融系统相比,这些优势通过精简且灵活的市场基础设施实现了更快的结算和成本节约。
· 原子结算(Atomic settlement)
分布式账本技术与代币化资产的结合引入了原子结算的概念。目前,结算主要通过中央对手方进行,而普遍采用的证券结算方式是滚动周期。在这种方式下,尽管交易在特定日执行,实际结算(根据预定协议转移所有权)通常会延迟一到三天完成。这包括两个环节或转移:交割环节,将证券所有权从卖方转移至买方;付款环节,将现金从买方转移至卖方。原子结算通过智能合约实现,其可编程代码同时执行交易的两个环节,或者在未满足预定条件时完全不执行。这种方式消除了对手方风险,同时显著提升了交易速度和效率。此外,通过智能合约进行交易结算还消除了对保证金的需求,因为不存在交割失败及后续交易对账的风险。这进一步释放了被保证金占用的资金,从而间接提升了金融市场的流动性。
· 流动性提升(Increased liquidity)
代币化显著增强了资产的可转让性,使得原本不可交易的资产变得可交易。例如,传统房地产交易面临重大障碍——高交易成本、复杂的法律流程和固有的流动性不足。这些障碍,加上每个房产的独特属性(如位置、状况、法律状态),使得像股票或债券那样在公共交易所交易单个房产变得不切实际。代币化通过智能合约解决了这些挑战,智能合约通过消除中介、简化所有权转移和自动化合规检查来优化交易流程,从而显著降低了交易成本。同样的好处也适用于其他传统上缺乏流动性的资产,如艺术品、收藏品、基础设施项目和私募股权份额。此外,代币化通过自动化做市商(AMMs)实现了新的分布式市场。这些系统通过智能合约管理的资产池自动匹配买家和卖家,从而提供持续的流动性。与传统市场的固定交易时间不同,这些基于区块链的系统全年无休地运行。更高的可及性还通过分割所有权、更低的投资门槛和简化的交易流程进一步增强。
· 减少中介(Reduction in intermediation)
去中心化的数据结构使集成在区块链上的智能合约能够替代传统的中间机构来验证数据。智能合约还可以取代中央证券存托机构(CSD),自动化资产所有权转移、股息支付和利息分配等流程。
· 实现自动化(Enabling automation)
资产代币化的主要优势之一是通过智能合约实现自动化。智能合约是部署在区块链上的编程代码,当预定条件满足时自动执行。智能合约能够简化许多手动任务,尤其是在保险等行业。例如,它们可以自动化保单签发和理赔支付。如果航班延误或取消,智能合约可以自动触发旅行保险赔付,无需人工处理。此类自动化的有效性在很大程度上取决于相关数据的集成和实时监控。被称为“预言机”(oracles)的第三方服务为智能合约提供外部数据,作为区块链与外界之间的桥梁,因为智能合约无法直接访问外部数据。自动化在数据可量化、标准化且通过预言机可靠获取的资产类别中最为可行。股票、债券和衍生品是最佳示例,因为其市场数据易于获取并能轻松集成到智能合约中。然而,在数据主观性较强或难以量化的行业中,自动化面临更大挑战。例如,房地产涉及复杂的交易,需要手动验证法律文件、主观的房产评估以及遵守多样化的监管框架——这使得通过智能合约实现全面自动化更为困难。
· 促进合规(Facilitating Compliance)
合规是代币化资产的关键方面。随着客户身份识别(KYC)、反洗钱(AML)和反恐融资等监管框架的发展,为数字金融和交易创造了一个更安全的环境。代币化资产的底层技术通过标准化和自动化流程,使对这些要求的合规性更加高效和统一。
KYC 和 AML 法规可以直接编码到区块链或单个资产转让规则中,从而实现更高效的互动。例如,当客户与一家新的金融机构建立关系时,可以在其同意下自动转移其身份信息。关于代币化对银行基础设施影响的研究显示出积极结果。通过分析超过 50 项运营成本指标,研究表明,改进的审计能力和交易透明度可以将合规总成本降低 30% 至 50%。
· 自动化做市商(Automated Market Makers, AMMs)
智能合约正在通过自动化做市商(AMMs)变革传统的做市机制。传统做市商通过充当证券的买方和卖方来提供流动性,而 AMMs 则采用不同的方法。它们使用智能合约,通过流动性提供者提供的资产池自动匹配买卖双方。这些嵌入区块链的智能合约以算法方式确定资产价格并管理资产池。AMMs 的自动化特性显著降低了成本并提高了性能。研究表明,与传统系统相比,AMMs 的交易成本显著较低,特别是在高交易量且波动性低到中等的资产中表现尤为突出。
RWA 代币化的风险与成本
尽管代币化资产带来了诸多优势,其采用仍面临重大挑战。主要风险来自基础技术和监管考量。技术方面的担忧包括网络安全漏洞、系统扩展性限制、结算流程、网络稳定性以及效率问题。在监管方面,关键问题涉及反洗钱合规、治理框架、身份验证以及数据保护和隐私。研究人员建议,解决数字资产监管问题不应仅局限于将新技术纳入现有框架中。相反,我们应探索如何利用区块链技术和智能合约来增强监管合规性。
除了技术和监管挑战之外,投资者行为和市场动态也带来了额外的复杂性。实现广泛采用需要进行大量的教育和意识普及工作。市场风险包括通过投机交易导致资产可能被高估,以及由于这些资产的数字化特性引发的价格波动性增加。此外,区块链共识机制的高能耗也引发了环境方面的担忧。要充分实现代币化在金融领域的优势,必须解决这些多方面的挑战。
向代币化金融体系的过渡涉及巨大的成本。其中最显著的支出来自支持区块链和代币化技术所需的基础设施变革。组织需要投资于安全、可扩展的区块链平台,获取管理代币化资产的专业化软件,并对员工进行培训以适应这些新系统。整合成本同样不可忽视——需要将这些新系统与现有金融基础设施相连接,同时保持安全性和运营完整性。为提高理解和克服怀疑所进行的教育活动,对政府来说也构成了显著的直接和机会成本。最后,区块链共识机制的高电力消耗带来了财务和环境方面的双重挑战。
免责声明:本文仅供一般信息参考,不构成投资建议、推荐或任何证券的买卖邀请。本文不应作为任何投资决策的依据,也不应被用作会计、法律、税务或投资建议的依据。建议您就任何投资决策相关的法律、商业、税务或其他相关事宜咨询您自己的顾问。本文中包含的某些信息可能来自第三方来源,包括 Aquarius 管理的基金的投资组合公司。本文所表达的观点仅代表作者个人意见,不一定反映 Aquarius 或其关联方的立场。这些观点可能随时更改,恕不另行通知,也可能不会更新。
原文链接
:
- 免责声明
- 世链财经作为开放的信息发布平台,所有资讯仅代表作者个人观点,与世链财经无关。如文章、图片、音频或视频出现侵权、违规及其他不当言论,请提供相关材料,发送到:2785592653@qq.com。
- 风险提示:本站所提供的资讯不代表任何投资暗示。投资有风险,入市须谨慎。
- 世链粉丝群:提供最新热点新闻,空投糖果、红包等福利,微信:juu3644。

Aquarius



